...
PORT STATE SERVICE REASON VERSION
22/tcp open ssh syn-ack ttl 63 OpenSSH 8.2p1 Ubuntu 4ubuntu0.11 (Ubuntu Linux; protocol 2.0)
| ssh-hostkey:
| 3072 e3:54:e0:72:20:3c:01:42:93:d1:66:9d:90:0c:ab:e8 (RSA)
| ssh-rsa AAAAB3NzaC1yc2EAAAADAQABAAABgQCZDkHH698ON6uxM3eFCVttoRXc1PMUSj8hDaiwlDlii0p8K8+6UOqhJno4Iti+VlIcHEc2THRsyhFdWAygICYaNoPsJ0nhkZsLkFyu/lmW7frIwINgdNXJOLnVSMWEdBWvVU7owy+9jpdm4AHAj6mu8vcPiuJ39YwBInzuCEhbNPncrgvXB1J4dEsQQAO4+KVH+QZ5ZCVm1pjXTjsFcStBtakBMykgReUX9GQJ9Y2D2XcqVyLPxrT98rYy+n5fV5OE7+J9aiUHccdZVngsGC1CXbbCT2jBRByxEMn+Hl+GI/r6Wi0IEbSY4mdesq8IHBmzw1T24A74SLrPYS9UDGSxEdB5rU6P3t91rOR3CvWQ1pdCZwkwC4S+kT35v32L8TH08Sw4Iiq806D6L2sUNORrhKBa5jQ7kGsjygTf0uahQ+g9GNTFkjLspjtTlZbJZCWsz2v0hG+fzDfKEpfC55/FhD5EDbwGKRfuL/YnZUPzywsheq1H7F0xTRTdr4w0At8=
| 256 f3:24:4b:08:aa:51:9d:56:15:3d:67:56:74:7c:20:38 (ECDSA)
| ecdsa-sha2-nistp256 AAAAE2VjZHNhLXNoYTItbmlzdHAyNTYAAAAIbmlzdHAyNTYAAABBBMMoxImb/cXq07mVspMdCWkVQUTq96f6rKz6j5qFBfFnBkdjc07QzVuwhYZ61PX1Dm/PsAKW0VJfw/mctYsMwjM=
| 256 30:b1:05:c6:41:50:ff:22:a3:7f:41:06:0e:67:fd:50 (ED25519)
|_ssh-ed25519 AAAAC3NzaC1lZDI1NTE5AAAAIHuXW9Vi0myIh6MhZ28W8FeJo0FRKNduQvcSzUAkWw7z
80/tcp open http syn-ack ttl 63 Apache httpd 2.4.41 ((Ubuntu))
| http-cookie-flags:
| /:
| PHPSESSID:
|_ httponly flag not set
| http-methods:
|_ Supported Methods: GET HEAD POST OPTIONS
|_http-server-header: Apache/2.4.41 (Ubuntu)
|_http-title: Sea - Home
Service Info: OS: Linux; CPE: cpe:/o:linux:linux_kernel
...There are only two open ports: HTTP and SSH.
While exploring the page, the only noteworthy thing I found was a contact form, which appeared to be a promising lead.


I began scanning for directories using gobuster and after a little bit of searching I discovered several interesting files in the /themes/bike directory.


The README.md file indicates that the application is using WonderCMS, and the /version endpoint reveals that the version in use is 3.2.0. I then searched online for known vulnerabilities in this version and discovered CVE-2023-41425.
After successfully exploiting the vulnerability, I gained a shell as www-data. I then uploaded linpeas and discovered a particularly interesting file, database.js, which contained a hash.


I spent some time trying to identify the hash, as it contained escape characters that initially threw me off. After realizing it was a bcrypt hash, I attempted to crack it using john.

After successfully cracking the hash, I reviewed the linpeas results for available users. I then attempted to log in as geo and amay using the cracked password. The password worked for amay, and I was able to claim the user flag.

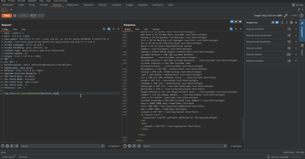
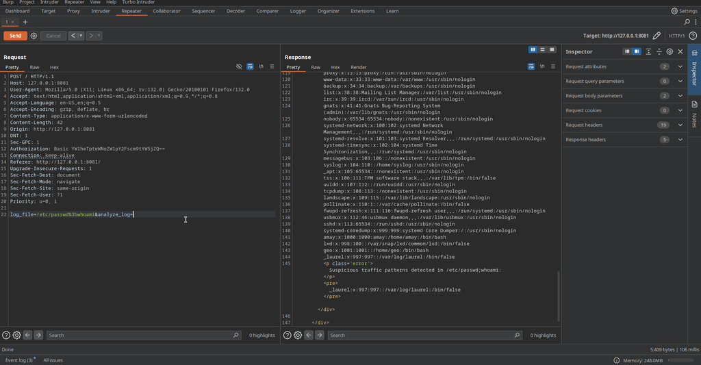
Upon further inspecting the linpeas logs, I discovered an application running on port 8080 internally. I set up an SSH tunnel to access it and found a system monitoring page.


I inspected the traffic using Burp Suite and modified the log_file parameter. It appeared that this parameter was an argument for the cat command.

The application detected suspicious commands, so I spent some time searching for a way to bypass this restriction. I noticed that although an error message for suspicious commands was displayed, the commands were still executed by the server. I managed to escalate my privileges by granting amay full sudo access through the sudoers file and finally printed the root flag.
